
SVN是什么?
svn是Subversion的简称,是一个开源的代码版本控制系统,svn就是用于多人共同开发同一个项目,达到资源共用目的工具。
版本控制是什么?
版本控制(Revision control)是指对软件开发过程中各种程序代码、配置文件及说明文档等文件变更的管理。可记录每个版本的信息,方便问题追踪。同时版本控制还支持并行开发,可有效的提高开发效率
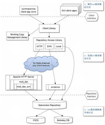
SVN的工作流程及架构方式
1、工作流程
2、架构图
svn常用操作:
a)checkout 检出:初次下载 - 第一次连接svn服务器时候需要下载对应仓库的数据(如果仓库中有数据的话);
b)add 新增:新增数据到svn服务器;
c)update 更新:更新数据 - 检查svn服务器中的数据是否与本地的数据一致,如果不一致就下载改变/新增部分,同时不会删除本地数据;
d)delete 删除:删除svn的数据(需要搭配commit命令);
e)revert 回滚:将指定版本的代码回滚到本地,如要提交到服务器需要搭配commit命令;
f)代码冲突: 在多人同时开发一个类,提交的时候容易出现代码冲突,也可以理解为版本冲突;
SVN菜鸟教程网站:https://www.runoob.com/svn/svn-tutorial.html 一、SVN的优缺点 优点:1、项目备份方便,节省硬盘空间; 2、易上手,管理方便,逻辑明确,适合一般人的思维习惯 3、易于管理,集中式服务器更能保证安全性 4、代码一致性非常高 5、适合开发人数不多的项目开发 缺点:1、服务器容量太大,数据库容易暴增 2、必须连接服务器使用,否则不能进行提交、还原等操作 3、不适合开源开发(开发人数非常多)
顺便说一下GIT的优缺点
GIT菜鸟教程网站:https://www.runoob.com/git/git-tutorial.html 一、GIT的优缺点 优点:1、适合分布式开发,强调个体 2、公共服务器压力和数据库都不会太大 3、速度快,灵活 4、任意两个开发者之间可以很容易的解决冲突 5、离线工作 缺点:1、学习周期相对比较长 2、不符合常规思维(需要转换思维方式) 3、代码保护性差(安全性不高),一旦开发者把整个库clone下来就可以完全公开所有的代码和版本信息。
评价
排名
6
文章
6
粉丝
16
评论
8
{{item.articleTitle}}
{{item.blogName}} : {{item.content}}
ICP备案 :渝ICP备18016597号-1
网站信息:2018-2025TNBLOG.NET
技术交流:群号656732739
联系我们:contact@tnblog.net
公网安备:
50010702506256


欢迎加群交流技术